一种新的方式去实施 HAZOP分析LOPA定级SIL验算风险管控
歌略RiskCloud是一款由我公司上海歌略软件科技有限公司(下称“歌略”)独立自主研发的风险分析软件(国家专利:CN201710121334一种自定义风险分析方法)。据曾经任职于业内著名运营风险管理领域领导者Dyadem(现已被Sphera公司收购)公司、在安全、质量领域拥有40年从业经验的资深顾问Paul Mainprize先生称,据他所知,歌略RiskCloud是迄今为止业内上一款做到以Hierarchical Data Modeling (HDM) 为内核,基于网络版可自定义风险分析模型的风险分析软件,同时也是业内上率先一款做到基于自定义分析方法的引擎,集智能HAZOP分析与LOPA定级和基于Markov算法的SIL验算为一体的风险分析软件。


关于我们
上海歌略软件科技有限公司(歌略软件),是一家专门提供高端安全风险管控软件的公司,总部位于上海,注册资金3000万元,并且已在北美成立分支机构。主要服务的对象集中于石油、化工、能源、制药等危险化学品制造与使用企业。歌略专注于安全风险管控管理软件和分析工具的研发与高端顾问服务,提供的安全信息化产品有:HAZOP分析、LOPA定级及SIL验算一体化的风险分析软件(业内认可,国家专利:CN201710121334一种自定义风险分析方法)、安全生产信息化管理软件(涵盖ISO45001,GB33000等多个标准体系),政府园区安全监管平台,智慧工地物联网平台,隐患排查治理管理软件,智慧消防运行维护平台等软件。
歌略自成立以来,一直秉承不断自主创新的原则,歌略的理念是“不第一,即”。近10年来,歌略相继推出了多款具有业内级认可技术的软件,在安全生产信息化及安全风险分析软件领域享有较高的知名度并拥有众多成功案例。
发展历程
2011

正式投入研发-选用难度高的技术作为基础
2011年,歌略RiskCloud正式投入研发,而此时国内的风险分析软件市场尚处于萌芽状态。歌略秉持“不第一,即”的研发理念,为研发出符合客户实际需求、灵活、可靠并且有实际价值的产品,歌略选用了难度较高的HDM技术作为软件研发的基础,这在业内是非常少见的。这一年,歌略RiskCloud完成了灵活的架构设计,搭建了一个非常好的基础。
2012

初具灵活配置的特性-完善细节、框架和功能
2012年,歌略RiskCloud已初具灵活配置的特性,但仍有很多细节问题需要完善。这一年,研发团队在不断完善细节问题的同时亦在同步完善产品的框架和功能。此外,在底层自定义风险分析模型的基础上,基于顾问传授的经验,研发团队为歌略RiskCloud配置了如HAZOP、LOPA、SIL、FMEA等诸多模板,并且对产品功能和性能不断进行测试。
2013

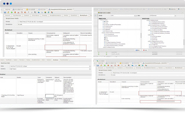
逐渐稳定,开拓功能-实现精准的SIL验算功能
2013年,歌略RiskCloud已经趋向稳定,研发团队开始拓展更多实用的功能。例如基于案例库技术的HAZOP智能检索,能够为HAZOP的任意一个属性如偏差、原因、后果、保护措施、建议措施设定提示数据源与提示规则。这一年,研发团队还在完善LOPA定级功能以及试行SIL验算的算法。歌略RiskCloud的技术负责人为数学系高考状元,利用其出色的逻辑思维,结合IEC标准中的公式指导,借助校友的数学资源,联合复旦大学数学系的资源,研发团队对基于Markov算法的SIL验算功能不断进行测试及改进,较终实现了非常精准的SIL验算功能。
2018

开始应用实践,不断完善-获上海市科技创新基金奖
2014年,歌略RiskCloud主要的HAZOP分析、LOPA、SIL验算功能已经比较成熟,并且得到了很多客户的应用及实践。基于客户的反馈,研发团队对歌略RiskCloud做了进一步完善和升级,比如对案例库、SIL验算仪表失效数据库的丰富,以及对模板配置中更多灵活设定功能的细节完善。这一年,歌略RiskCloud获得了上海市科技创新基金的奖项。
2015

应用不断增多-实现移动APP技术
2015年,随着歌略RiskCloud应用的不断增多,研发团队根据客户的反馈及实际需求不断对歌略RiskCloud进行更新与升级,这也使得歌略RiskCloud越发成熟、稳定、可靠。这一年,顺应移动互联网的技术潮流,研发团队为歌略RiskCloud配置了移动APP技术,该技术可用于实时追踪风险分析识别出的建议措施,闭环整改,提高执行力,及时关闭行动项,消除风险。
2016

获得国际顶级专家关注-准备进军北美市场
2016年,歌略RiskCloud获得业内著名运营风险管理领域领导者Dyadem公司的关注,对方表示歌略RiskCloud就是他们一直想要实现但却没有能力实现的产品。这一年,北美运营风险管理领域的专家对歌略RiskCloud进行了专家评估。结合专家的改进建议,研发团队对歌略RiskCloud做了再一次的完善和升级,同时也在为歌略RiskCloud进军北美市场做准备。为加快歌略RiskCloud进军北美市场的步伐,北美专家带领其团队还专程来到歌略的总部上海,与歌略RiskCloud创始人王娇龙先生开展深度合作交流。
2017

专家多轮评审,深层优化-增添多家北美用户
2017年,经过北美专家一年多的评审,歌略RiskCloud整体上又得到了更全面、更实质的升级,如分析模型的专业化、数据智能提示的原理、SIL验算的精准性等,均有了更深层次的优化。这一年,歌略RiskCloud在北美又获得了多家商用客户。
2018

开始全球化的研发和销售-申请了国内专利和著作权
2018年,歌略RiskCloud逐步进入了全球化研发和销售的阶段。相应地,歌略RiskCloud开通了全球24小时的客户服务,以让客户得到更为优质、及时的服务。根据来自全球各地客户的反馈,研发团队不断地在对歌略RiskCloud进行优化和升级,这也使歌略RiskCloud变得更加专业化,国际化。这一年,歌略RiskCloud又获得了多项国家专利以及软件著作权。
2019

客户爆发性增长-与更多认证机构合作-国内较全SIL验证数据库
2019年,歌略RiskCloud的客户获得了爆发性的增长,歌略RiskCloud被更多的客户所熟知,更多的专家所认可,其逐渐形成了一个品牌。同时,歌略RiskCloud也成为了中国石油化工联合会培训中心HAZOP分析,LOPA定级及SIL验算培训班指定软件和TÜVNord-功能安全认证工程师培训指定授课软件。此外,通过与更多认证机构的合作,歌略RiskCloud已经拥有了国内较全面的SIL仪表失效数据库。
2020

持续优化产品,更多研发投入,整合企业所需所有风险评估方法
2020年,RiskCloud用户持续稳定的增长,稳固其市场领导者的地位,但是并没有因此固步自封,继续投入大量精力持续研发新产品,定制模板,相继推出了FTA故障树分析,ETA事件数分析,QRA量化风险评估,BowTie蝴蝶结分析方法,对核心产品HAZOP分析,LOPA定级与SIL验算的功能持续巩固,HAZOP案例库及SIL数据库不断更新,HAZOP分析还引入了智能模糊搜索的数学算法,SIL界面更是优化了全新的体验,持续的砥砺前行。










